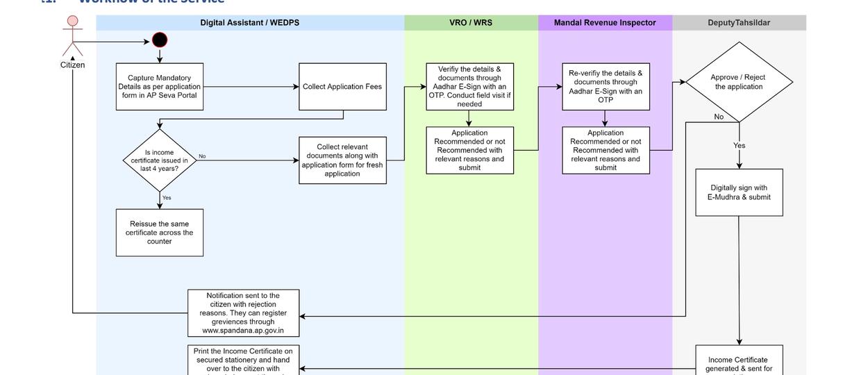
Income certificate SOP

- Department
- Revenue Department
- Functionary & Approving authority for Service Delivery
- Digital Assistant/ Tahsildar
- SLA
- 7 days
- Documents Required
- Application form
- Copy of IT Returns/Pay Slips
- Ration Card/Epic Card/Aadhar Card
- Eligibility Criteria
- Citizen should be a permanent resident of Andhra Pradesh
- Household should be mapped in the database
- Immediate Appellate Authority
- Joint Collector - Revenue
Citizens can reach out to Toll Free No.: 1902 for raising a grievance
Asking Bribe? - Call ACB Toll-free number 14400 / ఎవరైనా లంచం అడిగినా, అవినీతికి పాల్పడిన ACB టోల్-ఫ్రీ నెంబర్ 14400 కు ఫిర్యాదు చేయండి.
Reference :
- GSWS New Citizen Service Portal (CSP) User Manual